Descrizione
Blumatica Millesimi
Sofwtare per il calcolo e la gestione delle tabelle millesimali per qualsiasi tipologia di condominio.
Il software permette di censire le unità immobiliari e i relativi coefficienti anche da CAD interno.
Puoi filtrare in automatico le unità immobiliari da considerare nel calcolo delle tabelle millesimali. Inoltre consente di personalizzare tabelle, parametri e logiche di calcolo come se usassi un semplice foglio Excel.
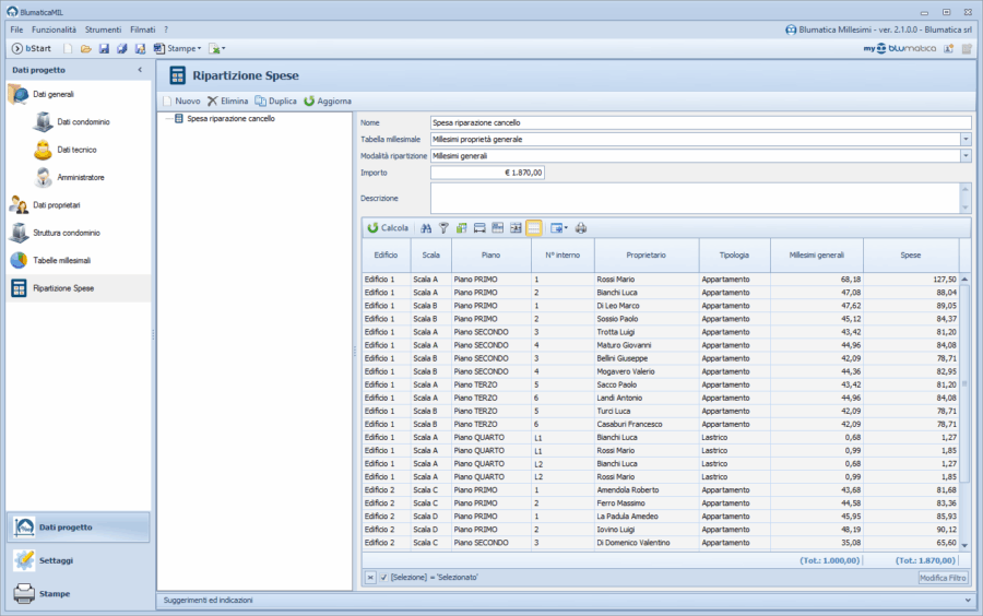
Elaborazione di una dettagliata relazione di calcolo, del regolamento condominiale, di schede di dettaglio per singola unità immobiliare nonché dei documenti per la ripartizione delle spese in virtù dei millesimi calcolati.
Nel software è inclusa una banca dati relativa a tipologie di vano e unità immobiliari nonché a coefficienti e tabelle maggiormente utilizzate.
Importazione ed esportazione da file .csv e .xlsx sia della struttura del condominio (edificio, scale, piani, unità immobiliari, lastrici, ecc.) sia delle caratteristiche di ciascuna unità immobiliare (vani, coefficienti di riduzione, superficie, volume, ecc.).
Disponibile la prova gratuita del software.



















